Powershell Uninstall Msiexec
Posted By admin On 31.05.20I've been tasked to deploy Power BI to an undefined amount of users. I have an install script which works well Start-Process -FilePath msiexec.exe -ArgumentList /i, C: Documents PBI Install PBIDesktopx64.msi, /passive, ACCEPTEULA=1 -Wait I've looked up forum after forum, and I'm struggling to. Mar 26, 2019 Uninstall application with MSIEXEC from PowerShell (command works from cmd.exe) Welcome › Forums › General PowerShell Q&A › Uninstall application with MSIEXEC from PowerShell (command works from cmd.exe) This topic contains 4 replies, has 3 voices, and was last updated by Hein. I've been tasked to deploy Power BI to an undefined amount of users. I have an install script which works well Start-Process -FilePath msiexec.exe -ArgumentList /i, C:DocumentsPBIInstallPBIDesktopx64.msi, /passive, ACCEPTEULA=1 -Wait I've looked up forum after forum, and I'm struggling to. Aug 03, 2016 The real kicker here is that the commented bits of code in there work just fine, but the problem I am running into is timing. That is why I am using Start-Process -Wait since machines will take a varying amount of time to install and I want to clean up the files. To uninstall the Az modules, use the Uninstall-Module cmdlet. However, Uninstall-Module only uninstalls one module. To remove Azure PowerShell completely, you must uninstall each module individually. Uninstallation can be complicated if you have more than one version of Azure PowerShell installed.
- Powershell Uninstall Msi Code
- Powershell Uninstall Msi Product Code
- Powershell Msiexec Argumentlist
- Powershell Uninstall Software Msiexec
- Powershell Uninstall Msiexec Security
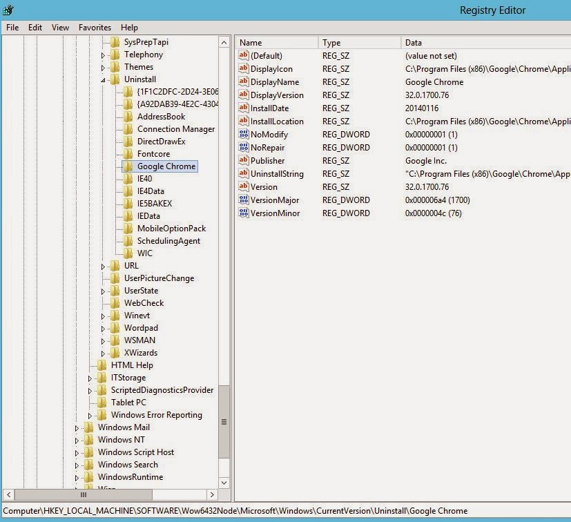
I need to uninstall a MSI package through command line.So i used:
msiexec /x package.msi
But this command requires the package.msi to be present in the local machine.
I want to uninstall the msi even if the msi file is missing.
How can I do that?
kinokijufmigrated from stackoverflow.comJun 6 '11 at 13:23
This question came from our site for professional and enthusiast programmers.
2 Answers
You can uninstall it using the product code:
You would obtain this code from the MSI itself, or whatever tool you are using to build the MSI.
Note that when you uninstall a product, it uses a cached MSI, since only the original MSI knows how to uninstall itself. When you use the product code, it uses the cached MSI from C:WINDOWSInstaller.
With Autodesk 123D Design 64 bit you can easy and quick create detailed 2D or 3D models directly in your Windows PC. Very useful and amazing program for all 2D/3D artist and engineers. Enable users of 123D to create physical objects from their designs using 3D printing technology. Features and Highlights. Create it - Quickly model your project with precision, so it can be ready for fabrication. Jul 30, 2019 Get Autodesk 123D Design latest version for Windows OS (XP-7-8/8.1 and 10). Download the offline setup installer with a single, direct and secure link. The downloaded setup file is compatible with both Windows 32 and 64-bit operating system. Download 123D Design for Windows 10 and new versions. Our site maintains download links to the official genuine versions of 123D Catch, 123D Design, 123D Make and 123D Sculpt+ that were originally published by Autodesk. Autodesk 123D Design 2.2.14 is available to all software users as a free download for Windows 10 PCs but also without a hitch on Windows 7 and Windows 8. Compatibility with this CAD designer software may vary, but will generally run fine under Microsoft Windows 10, Windows 8, Windows 8.1, Windows 7, Windows Vista and Windows XP on either a 32. Download autodesk 123d design for windows 10 for free. Photo & Graphics tools downloads - 123D Design by Autodesk, Inc. And many more programs are available for instant and free download. Autodesk 123d design download.
vcsjonesvcsjonesSee my answer on stackoverflow.com for various ways to uninstall MSI files / Windows Installer Packages from your computer.
You can uninstall via: msiexec, ARP, WMI, PowerShell, Deployment Systems such as SCCM, VBScript / COM Automation, DTF, or via hidden Windows cache folders, and a few other options.

Not the answer you're looking for? Browse other questions tagged command-lineinstallationwindows-installer or ask your own question.
I'm try to run msiexec in PowerShell but I keep getting an error message. If I run it from cmd then it's all fine.
Can someone please let me know how I can run this command in PowerShell?
Powershell Uninstall Msi Code
This is the command I have typed in PowerShell:
When I try to run the command then the Windows Installer help window pops up:
Siim KPowershell Uninstall Msi Product Code
1 Answer
Powershell Msiexec Argumentlist
It happens because the arguments contain spaces (for example, 'C:Program FilesMathcadMathcad Prime 1.0'). In such cases you must escape the quotes around the arguments.
Edit the barcode so that it is exactly 2000 or less pixels long because that is the maximum the program will allow, and save it. Most states use the PDF-417 (Portable Data File, with 17 modules each containing 4 bars and spaces, thus 417). The 2d barcode is the one on the bottom in the picture. Upc barcode information.
The escape character in PowerShell is the grave-accent(`).
So the command should look something like this:
Siim K